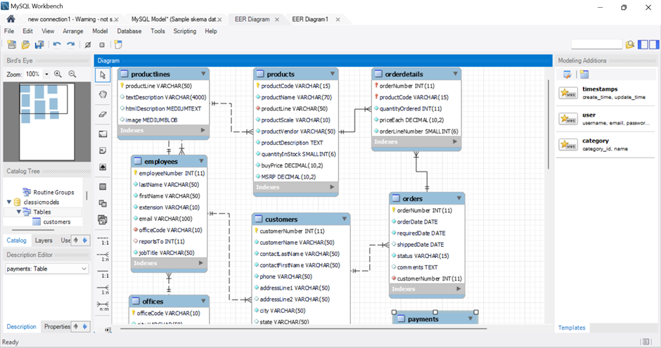
MySQL Sample Database
2. Mempraktikan
berbagai varian perintah select dengan petunjuk
A. SELECT
Pada bagian Table Customers dan Products
- Untuk menampilkan semua kolom dengan perintah *
- Menghilangkan tampilan data duplikat dengan klausa DISTINCT
- Mengurutkan data dengan ORDER BY buyPrice ASC(Ascending), mengurutkan dari harga terendah ke harga tertinggi.
- Mengurutkan data dengan ORDER BY buyPrice DESC(Descending), mengurutkan dari harga tertinggi ke harga terrendah.
- Operator perbandingan Menggunakan Operator = (Sama Dengan), Contoh untuk menginput kata kunci yang sama yaitu hanya menginput Motorcyles
- Operator perbandingan Menggunakan Operator <> (Tidak sama dengan),Contoh untuk menginput kata kunci tidak sama / selain Motorcyles
- Operator perbandingan Menggunakan Operator < (Lebih Kecil),Contoh untuk menginput kata kunci lebih kecil untuk quantityInStock
- Operator perbandingan Menggunakan Operator > (Lebih Besar),Contoh untuk menginput kata kunci lebih besar untuk buyPrice
- Operator perbandingan Menggunakan Operator >= (Lebih Besar dari atau sama dengan),Contoh untuk menginput kata kunci lebih besar dari atau sama dengan untuk quantityInStock
- AND è Harus benar pada kedua pernyataan
- OR è Minimal 1 pernyataan benar
- NOT è Membalik pernyataan
Contoh Penggunaan AND
Syarat 1
: productline : motorcycle,
Syarat 2 : buyprice : di atas 50
Syarat 1 : productline : Classic Cars,
Syarat 2 : buyprice : di bawah 70
Contoh Penggunaan NOT untuk menampilkan yang bukan Classic Cars
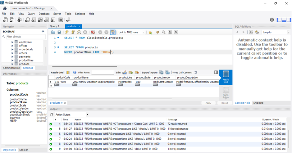
D. Klausa LIKE dalam SQL untuk melakukan filtering data.
Contoh penggunaan LIKE menampilkan data yang :
- Berisi Kata kunci : %Harley% à Harley Da, 1990 Harley,1990 Harley Da
- Diawali Kata kunci : 1993% à 1993 Mazzda
- Diakhiri Kata Kunci : %Bike à 2003 Harley Da
E. SQL untuk Data dengan Range Menggunakan BETWEEN, untuk melakukan filtering data.
Contoh menampilkan produk dengan
buyPrice antara >50 dan <60
Contoh penggunaan BETWEEN untuk menampilkan Data Range
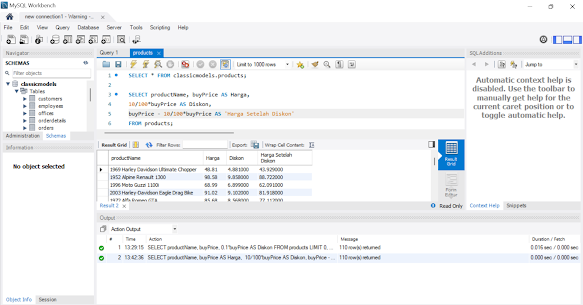
F. SQL dengan Field Kalkulasi dan Alias
Field Kalkulasi adalah field yang didapatkan dengan melakukan perhitungan atau kalkulasi
terhadap field-field yang sudah ada.
Contoh penggunaan Field Kalkulasi dan Alias/Nama Kolom, untuk menghitung diskon 10%.
- Rumus 0.1*buyPrice (Rumus Field Kalkulasi)
Contoh penggunaan Field Kalkulasi dan Alias/Nama Kolom, untuk menampilkan harga setelah Diskon
Contoh penggunaan Field Kalkulasi dan Alias/Nama Kolom, untuk mengurutkan berdasarkan diskon dari yang terbesar hingga terkecil.
Contoh penggunaan Field Kalkulasi dan Alias/Nama Kolom, menggunakan table orderdetails.
Terima kasih telah membaca blog ini! Semoga penjelasan mengenai penggunaan database classicmodels dalam MySQL ini bermanfaat.




Komentar
Posting Komentar